Now in early access

Build healthcare integrations in minutes, not months.

The cloud platform for building, testing, and running healthcare data pipelines. Visual drag-and-drop designer, isolated sandbox, built-in AI copilot, and one-click Mirth migration.

Explore Open Source

Built on intu.dev — open-source engine, commercial platform

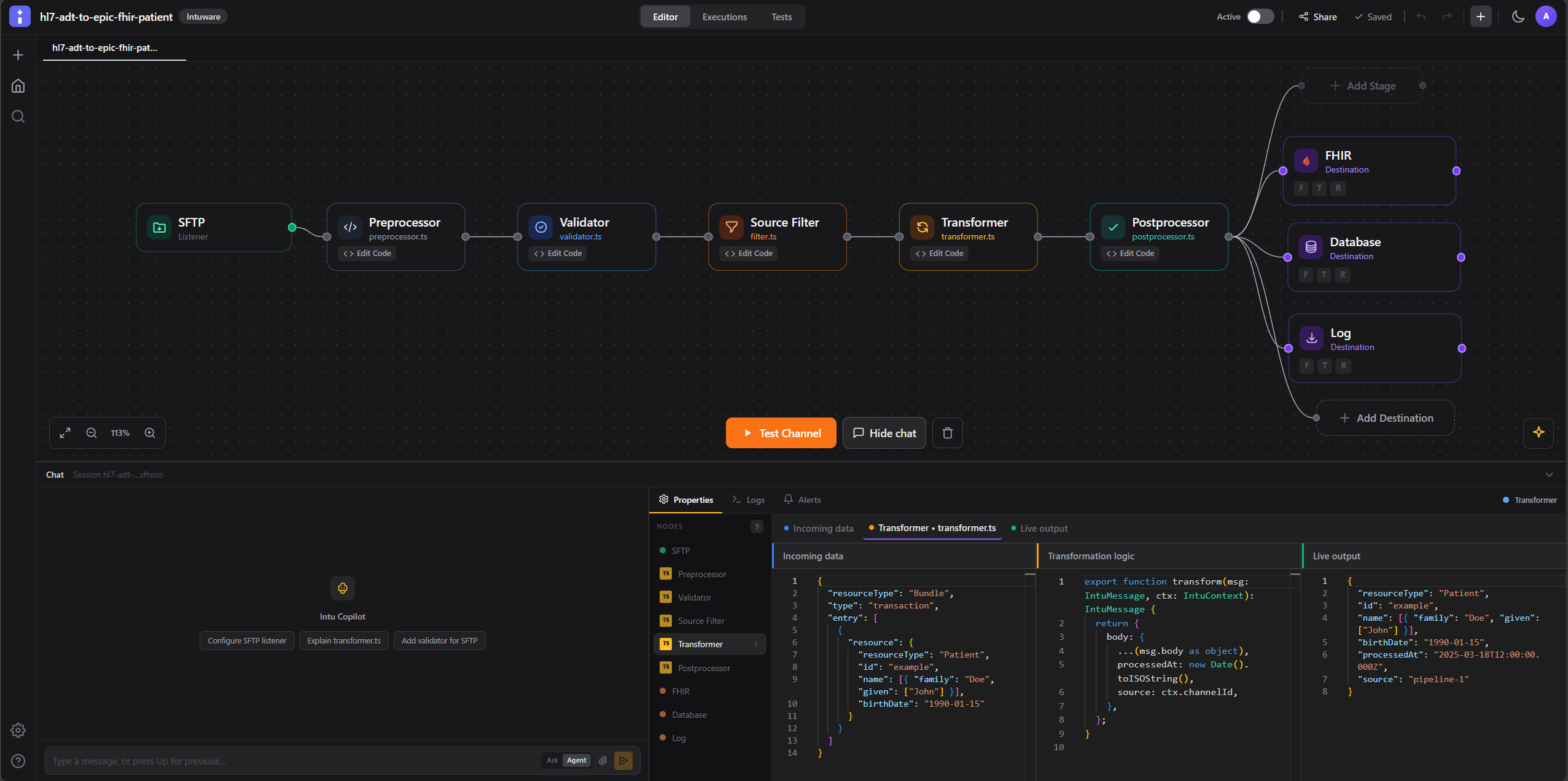
IntuCloud — Visual Pipeline Designer
IntuCloud Visual Pipeline Designer — drag-and-drop healthcare integration builder with code editor, FHIR transformers, and real-time message tracing

14+

Connector Types

HL7, FHIR, DICOM, SFTP, HTTP...

5

Pipeline Stages

Preprocess, Validate, Filter, Transform, Postprocess

100%

Open-Source Engine

No vendor lock-in. Export anytime.

AWS

HIPAA-Ready Infra

SOC2 + BAA on the roadmap

Design. Test. Deploy. And beyond.

From first idea to production observability — one platform, no infrastructure to manage.

1

Design Visually

Drag and drop listeners, stages, and destinations. Write TypeScript transformers with IntelliSense. Or import a Mirth channel XML.

2

Test in Sandbox

Run pipelines in a fully isolated environment. Trace every message, inspect every transformation. Use built-in mock servers and test data.

3

Deploy or Export

Deploy to IntuCloud with one click, or export as a portable intu.dev project. Git-integrated. No lock-in.

4

Observe & Operate

Live dashboards, logs, alerts, and message tracing in production. Monitor throughput, latency, and errors — resolve issues before they escalate.

Everything you need to ship.

A complete platform for healthcare integration teams. Design, test, and run — all in one place.

Visual Pipeline Designer

Drag-and-drop pipeline builder with full YAML ↔ canvas sync. Add listeners, stages, destinations — connect them visually. No code required to get started.

TypeScript Transformers

Write custom validators, filters, and transformers in TypeScript with full IntelliSense and IntuMessage type definitions. Run and test in the embedded editor.

Sandbox & Live Traces

Execute pipelines in a fully isolated sandbox. Watch messages flow in real time. Inspect inputs, outputs, and errors at every stage before touching production.

Mock Servers & Test Data

Simulate FHIR, HL7, and EHR endpoints without partner dependencies. Pre-built synthetic datasets for HL7 v2, CDA, and FHIR R4 — no PHI needed.

Git-Integrated

Connect to GitHub or GitLab. Branch, review, and deploy from within the platform. Pipeline config and code live in your repo — versioned, auditable, portable.

AI Copilot

Beta

Ask the built-in copilot to configure listeners, write transformers, explain HL7 segments, or troubleshoot pipeline errors. Context-aware and healthcare-trained.

Frictionless migration

Using Mirth? Move in minutes.

Upload your Mirth channel XML and get a running intu pipeline in the sandbox. No rewrite. No big-bang cutover. Test it, then take it live.

Import & convert

Upload Mirth XML, get a working intu pipeline in your sandbox.

AI refactoring

Modernize legacy JavaScript logic into clean, typed TypeScript.

Deploy or export

Run on IntuCloud or download as a portable intu.dev project.

For developers

Code when you want.
Click when you don't.

Full TypeScript support

IntuMessage types, IntuContext, auto-completion — real developer experience in the browser.

YAML-native pipelines

Every pipeline is a YAML file. Edit in your IDE, push to Git, import into IntuCloud.

Live message tracing

Inspect input, transformation logic, and output side-by-side. Debug in seconds, not hours.

Open-source core

Built on intu.dev. Read the source, contribute, run it yourself. No black box.

transformer.ts
export function transform(
  msg: IntuMessage,
  ctx: IntuContext
): IntuMessage {
  const resource = msg.body as FhirResource;

  // Enrich with source metadata
  return {
    body: {
      ...resource,
      meta: {
        ...resource.meta,
        source: ctx.channelId,
        processedAt: new Date().toISOString(),
      },
    },
  };
}

Where we're headed.

A clear path from MVP to enterprise. Every phase unlocks more value.

Now

Phase 1 — MVP Platform

Visual designer, sandbox execution, Mirth import, mock servers, and healthcare test data. SOC2 + HIPAA groundwork starts here.

Next

Phase 2 — AI + Marketplace

AI prompt-to-pipeline generation. Community marketplace for connectors and templates. Premium connectors as first revenue. SOC2 Type 1.

Planned

Phase 3 — AI Skills Platform

Pluggable AI skills: HL7 reasoning, FHIR mapping, data analysis. AI troubleshooting from sandbox logs. 100+ marketplace connectors.

Planned

Phase 4 — Managed Hosting

Zero-ops deployment. Push YAML, we run it. Usage-based pricing. EHR-specific AI skills (Epic, Athena). SOC2 Type 2 published.

Built on intu.dev

The open-source healthcare integration engine. IntuCloud adds the visual designer, sandbox, Mirth migration, and AI — but the core is yours to inspect, extend, and self-host.

Get early access.

Be among the first to build healthcare integrations on IntuCloud.

No credit card. We'll email you when your account is ready.